N8560-32C, 32-Port Ethernet L3 Data Center Switch, 32 x 100Gb QSFP28, Support MLAG/Stacking, Broadcom Chip, Front-to-Back Airflow, Support RoCE 110480
N8560 Series Switches Data Sheet
Product Highlights
N8560-32C, 32-Port Ethernet L3 Data Center Switch, 32 x 100Gb QSFP28, Support MLAG/Stacking, Broadcom Chip, Front-to-Back Airflow, Support RoCE
N8560-32C, 32x QSFP28 portu boyunca hat hızında L3 anahtarlama sağlar ve her QSFP28 portu, breakout kabloları aracılığıyla 40/100GbE veya 4x 10/25GbE veya 2x 50GbE olarak yapılandırılabilir. Kompakt 1U anahtarı, 40/50/100GbE’li sunuculara 10/25GbE’yi destekleyen bir raf üstü (ToR) anahtarı veya 40/50/100GbE omurga bağlantılarını destekleyen bir omurga anahtarı olarak dağıtılabilir.
N8560-32C, sanal ağ genişlemesi için düşük gecikmeli, sıfır paket kayıplı, bloke olmayan kayıpsız Ethernet, VXLAN, EVPN sunmak üzere PFC, DCBX ve ECN’yi destekler ve ağda bol miktarda hizmet ve yoğun trafik olduğunda normal çalışmayı sağlamak için GR, BFD mekanizmaları gibi özellikleri destekler.
| Yüksek Kullanılabilirlik ve Çoklu Hizmet Desteği
MLAG/Yığınlamayı Destekleyin Sanal Yönlendirici Yedeklilik Protokolünü (VRRP) Destekleyin GR mükemmel yeniden başlatmayı, BFD hızlı ileri alma algılamasını ve diğer mekanizmaları destekler IPv4/IPv6 Çift Protokol Yığını Desteği Tekli Yayın Yönlendirmesini Destekleyin Diğer cihazların normal çalışmasını etkilemeden |
Hatasız Ağ Yapılandırması
VXLAN-EVPN’yi destekleyin Ansible, OpenFlow, NETCONF vb. Yapılandırma ve Otomasyon Araçlarını Destekler ECN, DCBX’i destekleyin RDMA’ya (Uzaktan Doğrudan Bellek Erişimi) dayalı kayıpsız Ethernet düşük gecikmeli iletim gerçekleştirildi DHCP dinlemesini destekleyin Donanım tabanlı IPv6 ACL’lerini destekleyin |
Kullanıcılar ve IoT için Güvenli ve Basitleştirilmiş Erişim
SNMP (SNMPv1,v2c,v3), RMON, gRPC’yi destekler Güvenli Kabuk (SSH) ve SNMPv3’ü destekleyin Kaynak IP tabanlı Telnet cihaz erişim kontrolünü destekleyin Bant İçi Ağ Telemetrisini (INT) Destekleyin Destek Ağı Vakfı Koruma Politikası (NFPP |

IP SAN Storage Network Solution |

100G Interconnect |
|
|
100G to 4x 25G Connectivity
High Performance Computing DC
HPC, makine öğrenimi ve daha fazlası için sürekli yüksek verimli ağ sağlayın. IDC barındırma, eğlence, eğitim, araştırma, finans ve diğer endüstriler için idealdir
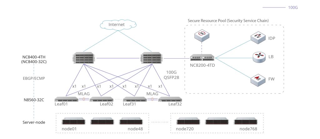
DataCenter Security Resource Pool
Güvenlik cihazları bir kaynak havuzu oluşturur ve veri merkezindeki çeşitli hizmetler talep üzerine boşaltılır, trafik güvenliği tam olarak korunur ve kaynakların verimli kullanımı sağlanır.
DataCenter Content Delivery
CDN çıkış ağının sınır yönlendiricilerinin anahtarlarla değiştirilmesi, bant genişliği kalitesini garanti edebilir, trafik işletme maliyetlerini azaltabilir ve bant genişliği işletme verimliliğini artırabilir.

Çoklu Senaryo Dağıtımı için Esnek Arayüz Hızları
.
|
BCM56870
Broadcom Çipi
|
6,4 Tb/sn
Anahtarlama Kapasitesi
|
2980 Mp/sn
Yönlendirme Oranı
|



DataCenter Security Resource Pool