Customized FS NC8400-4TH, 4-Slot 4U Ethernet L3 Data Center Chassis Switch, Supports 4x 40/100/400Gb Line Cards, Supports MLAG, Broadcom Chip, Support RoCE 184513
NC8400 Series Switches Data Sheet
Product Highlights
NC8400-4TH, 4-Slot 4U Ethernet L3 Data Center Chassis Switch Unloaded, Supports 4x 40/100/400Gb Line Cards, Supports MLAG, Broadcom Chip
C8400-4TH anahtarı, NC8400-32C ve NC8400-16CD’nin esnek hat kartı kombinasyonları aracılığıyla maksimum 128x 40G/100G veya 16x 400G yüksek yoğunluklu bağlantı noktalarıyla 64x 40/100G’yi destekler. Büyük veri merkezlerinde, HPC’de, servis sağlayıcılarında ve bulut sağlayıcılarında omurga dağıtımları için idealdir.
Anahtar, cihazın önbellek kapasitesini en üst düzeye çıkarmak için gelişmiş bir önbellek planlama mekanizması kullanır. Düşük gecikme, sıfır paket kaybı, yüksek verim ve hizmet iletim oranını uygulamak için PFC ve ECN ile giderek daha zorlu veri merkezi ortamında engelsiz iletimi garanti eder.
High Availability And Multi-Service Support Support MLAG Support Virtual Router Redundancy Protocol (VRRP) Support GR perfect restart, BFD fast forwarding detection and other mechanisms Support IPv4/IPv6 Dual Protocol Stack Support Unicast Routing Support Hot swap without affecting normal operation of other devices | Error-Free Network Configuration Support Ansible, OpenFlow, NETCONF, etc. Configuration and Automation Tools Support PFC, ECN, DCBX Realized lossless Ethernet low-latency forwarding based on RDMA (Remote Direct Memory Access) Support DHCP snooping Support Sflow Support hardware-based IPv6 ACLs | Secure And Simplified Access for Users And IoT Support SNMP (SNMPv1,v2c,v3), RMON, gRPC, Support the Secure Shell (SSH) and SNMPv3 Support the source IP-based Telnet device access control Support In-band Network Telemetry (INT) Support Network Foundation Protection Policy (NFPP) Support hardware CPU protection mechanism |

Connectivity Solutions
Data Center Fabric Network Solution |
Cloud Data Center VXLAN Network Solution |
IP SAN Storage Network Solution |
100G Interconnect |
High Performance Computing DC (Yüksek Performanslı Bilgi İşlem)
HPC, makine öğrenimi ve daha fazlası için sürekli yüksek verimli ağ sağlayın. IDC barındırma, eğlence, eğitim, araştırma, finans ve diğer endüstriler için idealdir.

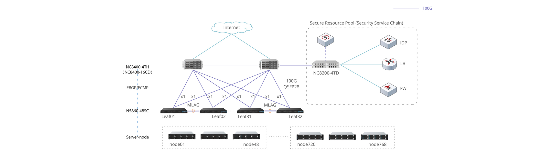
Veri Merkezi Güvenlik Kaynak Havuzu
Güvenlik cihazları bir kaynak havuzu oluşturur ve veri merkezindeki çeşitli hizmetler talep üzerine boşaltılır, trafik güvenliği tam olarak korunur ve kaynakların verimli kullanımı sağlanır.

DataCenter Interconnect (DCI) Layer2
DCI ekipmanı aracılığıyla VxLAN dağıtımı, bölgeler genelindeki veri merkezleri arasında Katman 2 bağlantısı sağlayarak işletmelerin bölgeler arasında esnek dağıtımını ve geçişini mümkün kılar.

4 Yuva Slot Desteği – Esnek Port Kombinasyonu

880 Gbps Anahtarlama Kapasitesi | 654 Mpps Yönlendirme Oranı | Layer 3 Katman Türü |
2+2 Yedekli Güç Kaynakları ve Akıllı Fanlar
5+1 Hotswap Değiştirilebilir Fanlar Üstün soğutma, gürültü ve güç azaltımı için değişken hızlı fanlar | 2+2 Çift AC PSU PSU’lar sistemi kapatmadan çıkarılabilir/değiştirilebilir |
MLAG Sistem Güvenilirliğini Artırıyor
MLAG sanallaştırma teknolojisi yük dengelemeyi gerçekleştirir ve bağlantı güvenilirliğini artırır. Hizmetler için ikinci seviye yükseltmeleri sağlamak üzere cihazdan bağımsız yükseltmeleri destekler.

Kayıpsız Ethernet ve Sıfır Paket Kaybı
Tedarik Sürecini Günlerden Dakikalara Hızlandırın
NETCONF, Python, Zero Configuration, Ansible, gRPC, OpenFlow gibi otomasyon yardımcılarıyla yinelenen ağ yapılandırmasını basitleştirin, günlük operasyon maliyetlerinden ve zamandan büyük ölçüde tasarruf edin.

![]() NC8400-4TH | ![]() NC8200-4TD | ![]() NC8200-4TD | ![]() NC8200-4TD | ![]() NC8400-4TH | |
| Line Cards | NC8400-32C | NC8200-8C | NC8200-16Q | NC8200-24BC | NC8400-16CD |
| Switch Speed | 4-Slot 32x 100G | 4-Slot 8x 100G | 4-Slot 16x 40G | 4-Slot 24x 25G, 2x 100G | 4-Slot 16x 100G, 4x 400G |
| MLAG | + | + | + | + | + |
| Stacking | – | + | – | + | – |
| VXLAN | – | + | + | + | – |
| EVPN | – | + | + | + | – |
| OSPFv2/v3 | + | + | + | + | + |
| BGP4/BGP4+ | + | + | + | + | + |
| NETCONF | + | + | + | + | + |
| Python, gRPC | + | + | + | + | + |
| PFC (802.1Qbb) | + | + | + | + | + |
| ECN | + | + | + | + | + |
| GR | + | + | + | + | + |
FS, veri merkezi, kurumsal ağ ve yapay zeka kümeleri için yüksek performanslı ağ ürünleri ve çözümleri sunan küresel bir üretici ve tedarikçidir. FS Network, 120.000'i aşkın SKU'ya sahip portföyüyle optik alıcı-verici modüller, DAC/AOC kablolar, fiber kablolar, ağ anahtarları ve optik taşıma ekipmanlarını kapsayan FS; Broadcom çipli anahtarlar, Corning fiber ve çok markalı uyumluluk testinden geçirilmiş transceiver'lar ile sektör standartlarını belirleyen bir kalite anlayışıyla üretim yapmaktadır.FS Network 1/10/25/100/400G'den 800G'ye uzanan geniş hız yelpazesi ve PicOS® tabanlı yönetilebilir yazılım anahtarları ile FS, hem kampüs hem de hiper-ölçekli veri merkezi projelerine uçtan uca çözüm sunmaktadır. FS.com GTM Teknoloji olarak FS ürünlerini Türkiye'de yetkili kanal üzerinden tedarik ediyor; teknik boyutlandırma ve uyumluluk danışmanlığıyla birlikte kurumsal ve operatör projelerine destek veriyoruz.


















